A Purchase Requisition is a request raised by a person or department to the procurement/sourcing department or to arrange for the purchase of goods or services.
A purchase requisition is often called by its abbreviation "PR" in SAP terminology.
In this article, you will learn how to navigate to the Purchase Requisition creation page in SAP. Then you will discover the steps for creating a PR itself. And finally, you can review some training materials that can help you learn about Purchase Requisitions and the SAP S/4HANA purchasing process. You will even learn how to get your SAP Purchasing Specialist certification.
Getting Starting - How to Navigate to Purchase Requisitions in S/4HANA
The T-code of creating a purchase requisition (PR) in SAP is ME51N.
You can also follow the below path in SAP to create a Purchase Requisition:
Logistics >>> Material Management >>> Purchasing >>> Purchase Requisition >>> Create
You may select the document type of purchase requisition from the drop-down menu of the document type.

Create a Purchase Requisition in SAP - Step by Step
Step 1: Select the document type.

Step 2: Enter the material code.

You can search for the material by clicking on the search icon
![]()
The below window will then open.

Tip: You can search for the material in several ways: by description, BOM, material class, material group, etc.
You can also select the material category.

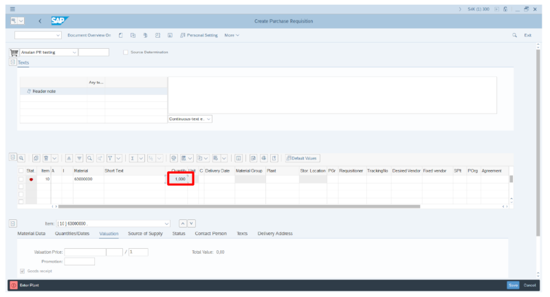
Step 3: Now enter the required quantity in the quantity tab.

Step 4: Enter the required delivery date. You may enter the delivery date manually or select from the list by clicking on the search icon.

Step 5: At this point, you, enter the plant and the purchasing group respectively. If you know the plant code, you can enter it here, or you may select it from the search menu.


Step 6: Press Enter. Make sure to verify the data before saving.
Step 7: Finally, save the PR by clicking on the save button or by holding "CTRL+S" on your keyboard.

A PR document number will be generated

You may view the PR created by entering T-code ME52N.
If you need to edit or update a PR, use the T-code ME53N.
Learn More
Looking to learn more about Purchase Requisitions and the S/4HANA purchase process cycle? Enroll in the SAP Procurement Specialist learning path to earn your certification in SAP Procurement. Or check out our courses, 21 Steps-Purchase Process Cycle in S/4HANA and Operational Procurement in S/4HANA to learn not just about PR's in SAP, but the entire SAP S/4HANA purchase process.
Tags:
SAPFeb 11, 2022